必一运动Bsports

CN
EN

IPV6技术与应用实训室解决方案

2019-09-04

方案背景


IPV4地址正在消耗殆尽,IPV6的出现不仅解决了IPV4的地址问题,还具备了诸多优势,比如安全性、增强的组播、更小的路由表等。2017年国务院推出《推进互联网协议第六版(IPv6)规模部署行动计划》加快了我国IPv6的商业化,市场对IPV6技术人才需求也在膨胀。


建设要点


●  实训平台对业务的支撑

无论是课题研究还是行业应用研究,都对网络实训环境提出了广度和深度上的要求。软件研制、标准规范这样的课题研究是对前沿性的技术特性深度挖掘,诸如:面向IPv6的互联网安全体系结构和关键技术研究、网络监控管理、基于IPv6的P2P弹性重叠网络智能节点的研制、CNGI QOS技术、支持移动/漫游的多媒体业务系统……都要求实训设备具备深度业务扩展的空间。对于行业应用和教学培训业务,实训内容的广度将是第一要求。因为各个行业现在已经不在简单关心网络设备的搭建,分析数据报文如何被路由、如何被交换就够了,而是面向更复杂的应用环境,对网络安全、三网合一、移动通讯、网络用户行为的控制管理、网络优化要求更多;正因为这一点,教学培训的内容也应与时俱进,不拘泥于基础理论的课程,面向学员更广泛的学习需求,这样培养的人才能真正跟上信息时代开展的步伐。
●  开放的实训设施平台
实训设施平台具备开放性实际上是对科研研究工作的一种深度支持的表现。本身研究工作就是要实现前人未能实现的技术与应用,在现有网络实训室的设施上要求具备给予二次开发接口的能力。
●  有效的实训平台管理
为了提高实训室的利用效率,科研人员和培训学院在使用时,一般是分期、分批的方式使用。那么这对实训平台和科研进度、教学进度带来一定挑战。比如实训室可以分成多个实训小组,每个小组对自己的实训设备拥有控制权限,而不应该干扰其他实训小组的工作;一个实训小组在利用完设备后,下一个小组将会对这些设备进行全新的配置,那么就应该在第二个小组回到实训室后,统一将设备配置状态恢复到上一次的科研进度;由于晚上做实训的人比较少,可以利用开放远程实训的方式,允许科研人员从实训室外(家中、宿舍、外地宾馆……)远程访问实训室,并且对访问权限和安全性进行控制。
●  丰富的培训教材
对于实训室承担的培训工作,比如基础课程的培训、行业组网应用培训,应该具有丰富、清晰的教材,包括教师指导书、学员课本和实训手册。这样可以充分提高教学培训的效率。但是不是所有标准化教材都能满足所有实训室,很多学校在承担特殊化的培训工作时,往往需要定制开发教材,这就需要实训设备给予商和学校联合开发相应的课程。
●  师资培训
虽然多数科研人员和授课教师都有很深的学术功底,但是不见得对实训设备分析非常深入,这就对科研进度和培训工作带来影响。供应商在给予实训设备的同时应该对科研人员和授课教师进行详细的设备使用培训,使他们能够更好的召开后续工作。为了使研究、培训内容跟上最新技术的开展,应当有业界技术领先的企业定期和科研人员、授课教师充分研讨前沿技术的开展,已达到开拓科研视野、增加企业产品方案竞争力的双赢目的。
●  权威认证培训
来到实训室接受培训和参加技术进修的学员,实际上对实训教学内容和实训设施比较挑剔的。这是非常现实的,因为每个人都不希望来到实训室还是学习很多过时的技术,也不希望学习一些非主流设备。除了自身技术技能的提升,另外一个学员关心的问题是能够拿到一个非常权威的、被广泛认可的能力证明,这对学员个人今后的开展会有较大促进作用。
●  技术服务保障
虽然实训室网络可靠性不及电信、金融系统对设备可靠性要求高,但是如果科研课题进度非常紧,或者学员是付费使用实训室,那么实训平台对可靠性以及厂家对故障的服务响应就非常重要了。另一个维度来讲,实训平台涉及多种高、精、尖技术,厂家服务人员对技术掌握的深度和范围也显得非常必要。


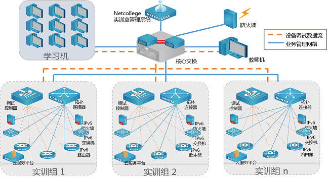
IPV6实训室拓扑图

每个实训室配备IPv6防火墙、IPv6路由器、IPv6交换机、IPv6无线产品以及IPv6云服务实训平台,给予IPv6方面的从网络到系统应用的实训实操。


方案特点


基于IPv6的网络技术与应用相结合

实训室内置IPv6网络设备以及操作系统应用服务平台,不仅可以学习基于IPv6的网络技术而且还可以给予基于Ipv6的应用服务,如Linux/windows平台的DHCP、FTP、DNS、WEB等。
同时也符合网络搭建与应用赛项的规程,可以给予应用部份的实操实训。
实训手册与场景案例相结合
实训手册内容除基础技术学习外,还给予与Ipv6的实际应用安例,因为必一运动Bsports数码是国内首家顺利获得IPv6认证的企业,并且成功中标中科院CNGI IPv6骨干网项目,技术及案例积累最为丰富。
实训环境与数据中心相结合
实训环境就是真实的企业网网络环境,学生学习的技术以及学习环境是最典型的企业网络,包含网络设备以及小型数据中心云服务平台。让学员体验真实的IPv6网以及数据中心云服务,提前适应企业办公网络,掌握前沿技术。

删除所选 共计0件 提交订单
已成功加入购物车!